Internet Explorer崩溃修复教程:从装机达人的实战经验中学习
- 游戏动态
- 2025-10-19 05:44:45
- 3
哎,我跟你讲,搞电脑维修这么多年,最让人头疼又有点哭笑不得的,就是IE浏览器了,你说现在谁还用IE啊?可偏偏…有些老系统、单位的内网、甚至网上银行,离了它还就不行,每次看到客户电脑上那个蓝色的“e”图标,我心里就咯噔一下,知道活儿又来了,这玩意儿就像个脾气古怪的老古董,你不知道它啥时候会给你摆挑子 崩溃一下,弹个框把你吓一跳。
我记得特别清楚,有个老会计,用的还是Windows 7的系统,IE是…我想想,好像是IE11?反正就是为了报税,必须用IE登录某个神奇的网站,结果呢,一点开,浏览器闪一下就没了,跟变魔术似的,老爷子急得不行,以为电脑中毒了,差点就要抱着主机去电脑城重装系统了,我过去一看,得,又是老问题,这种事儿经历多了,我也摸索出一套不是办法的办法,没啥高深理论,全是实战抠出来的土方子。
首先啊,别一上来就想着重装系统,那属于杀鸡用牛刀,太兴师动众了,第一步,其实特别简单,重启,对,你没听错,就是重启电脑,别笑!😅 起码有三分之一的情况,重启一下,嘿,它自己就好了,Windows系统用久了,后台指不定哪个进程跟IE杠上了,重启相当于清场,大家都老实了,要是重启还不行,那咱们就得动点真格的了。
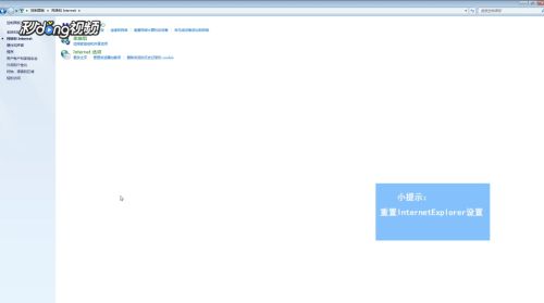
我一般会打开“控制面板”,找到那个“网络和Internet”选项,里面有个“Internet选项”,点开它,第一个标签页就是“常规”,你瞅瞅那个“浏览历史记录”下面,有个“删除…”的按钮,点进去,别心疼,把那些临时文件、Cookie、历史记录啥的,都勾上,然后删掉,这些东西积攒多了,就像家里堆满了杂物,IE这个老家伙走不动道儿,可不就容易摔跟头嘛,清一清,往往有奇效。🧹
要是清理完缓存还崩溃,问题可能就深一点了,这时候我会想到那些浏览器插件,也叫加载项,IE之所以慢和卡,很多就是这些插件闹的,你点开Internet选项里那个“程序”标签,下面有个“管理加载项”,点进去一看,好家伙,各种工具栏、助手,五花八门,很多都是装其他软件时偷偷给你塞进来的,这些家伙互相打架,或者本身就有bug,IE不崩溃才怪,我的经验是,除了确实需要的(比如网银插件),其他的,尤其是那些你不认识的,统统禁用,先别管那么多,禁用一波试试,说不定世界就清净了。
有时候吧,你会遇到一种特别顽固的情况,就是IE一打开特定网页就崩溃,这很可能是浏览器里的某些设置被恶意脚本或者流氓软件篡改了,这时候,就得用上“重置”这个大招了,还是在“Internet选项”里,找到“高级”那个标签页,右下角有个“重置…”的按钮,这个操作会把IE的所有设置恢复到最初安装时的样子,算是一剂猛药。⚠️ 用之前最好备份一下收藏夹,不然丢了重要网址可别怪我,重置完,再打开IE,通常会提示你进行初始设置,弄完再试试,十有八九能解决。
说到这儿,我想起个事儿,有一回给一个设计师修电脑,他的IE也是各种崩,把我上面说的步骤全试了一遍,还是不行,我当时就有点挠头了,心想难道真要重装?后来我灵光一现,问他是不是装了啥新软件,他说前几天装了个特别小众的图片格式查看器,我让他卸载了,再打开IE,哎,居然好了!所以啊,有时候问题不在IE本身,是别的软件跟它冲突了,这种事儿就得靠经验去猜,去试。
还有更邪门的,是Windows系统自己的问题,比如某个系统更新没装好,或者系统文件损坏了,这时候可以试试在命令提示符(用管理员身份运行)里输入 sfc /scannow
,让系统自己检查并修复一下损坏的文件,这个过程有点慢,需要点耐心。
如果以上所有方法都宣告失败…那可能就真的没辙了,毕竟IE已经是微软放弃治疗的“遗产”了,这时候,我会劝用户,要不…换个浏览器试试?比如Edge,它有个“IE模式”,专门兼容那些老网站,基本上能无缝切换,而且比IE本身稳定太多了,这算是曲线救国吧。💡
说到底,修IE这个过程,就像跟一个老朋友打交道,你得有耐心,得摸索它的脾气,它虽然落后于时代,但在某些角落依然发挥着余热,每次修好它,看到那个蓝色的“e”又能正常打开网页,心里还是会有一点点…怎么说呢,一点点搞定麻烦事的小成就感,希望我这些零零碎碎的经验,能帮到你下次遇到IE罢工时,不至于太抓狂。
本文由栾秀媛于2025-10-19发表在笙亿网络策划,如有疑问,请联系我们。
本文链接:http://waw.haoid.cn/yxdt/32213.html